User Tools

Site Tools


Sidebar

Hello!

Start here!

Download

Loki Semantic Wiki

BiFröST Framework

Semantic Business Platform

BPWiki

SBVRwiki

Other Projects



eu-rent:facts

Create new SBVR project

    Car Movement

    1. car movement has movement-id
    2. car movement has receiving branch
    3. car movement has sending branch
    4. car movement specifies car group
    5. rental car is assigned to car movement
    6. car movement being in-area
    7. car movement being international
    8. car movement being round-trip

    Car Transfers

    1. car transfer has transfer date
    2. Necessity: each car transfer has exactly one transfer date.
    3. car transfer has transfer drop-off branch
    4. Necessity: A car transfer has a transfer drop-off branch if and only if the transfer drop-off branch is the receiving branch of the one-way car movement that is included in the car transfer.
    5. car transfer has transfer drop-off date-time
    6. car transfer has transfer pick-up branch
    7. car transfer has transfer pick-up date-time
    8. car transfer has transferred car
    9. car transfer includes fixed period
    10. car transfer includes car movement

    EU-Rent Locations

    1. branch has car storage capacity
    2. branch has country
    3. branch has hours of operation
    4. branch has name
    5. branch is included in local area
    6. EU-Rent operating company includes local area
    7. EU-Rent operating company operates in operating country
    8. agent operates agency
    9. EU-Rent site is base for rental organization unit
    10. EU-Rent site is located in operating country
    11. local area includes service depot
    12. local area is included in operating company
    13. operating company has insurer
    14. rental organization unit is based at EU-Rent site
    15. service depot is included in local area
    16. rental organization unit having twentyfour-seven operation
    17. rental organization unit having area responsibility
    18. rental organization unit having large car storage
    19. rental organization unit having long business hours
    20. rental organization unit having minimal car storage
    21. rental organization unit having moderate car storage
    22. rental organization unit having on-demand operation
    23. rental organization unit having rental responsibility
    24. rental organization unit having servicing responsibility
    25. rental organization unit having EU-Rent site

    Car Specifications

    1. car group has passenger capacity
    2. car group has upgrade car group
    3. car model is included in car group
    4. car model has engine capacity
    5. car manufacturer supplies car model
    6. car model has fuel type
    7. car model has name

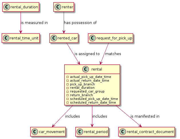
    Rentals

    1. rental duration is measured in rental time unit
    2. rental has actual pick-up date-time
    3. rental has actual return date-time
    4. rental has pick-up branch
    5. rental has rental duration
    6. rental has requested car group
    7. rental has return branch
    8. rental has scheduled pick-up date-time
    9. rental has scheduled return date-time
    10. rental includes car movement
    11. rental includes rental period
    12. rental is manifested in rental contract document
    13. rented car is assigned to rental
    14. renter has possession of rented car
    15. request for pick-up matches rental

    Rental Categorization

    1. renter has advance rental
    2. advance rental is assigned
    3. advance rental is reserved
    4. car model is requested for rental
    5. rental booking establishes advance rental
    6. rental booking has booking date-time
    7. rental is open
    8. rental is returned

    Rental Pricing

    1. additional charge is included in rental charge
    2. cash rental price is based on cash rental rate
    3. base rental price is based on rental duration
    4. cash rental has base rental price
    5. rental has lowest rental price
    6. cash rental honors lowest rental price
    7. driver charge is based on driver rate
    8. estimated rental charge is provisionally charged to credit card
    9. extras charge is based on extras rate
    10. lowest rental price is included in rental charge
    11. points rental price is based on points rental rate
    12. rental has rental charge
    13. rental has business currency
    14. rental charge is calculated in business currency
    15. rental charge is converted to non-local currency
    16. renter has credit card

    Rental Tariffs

    1. cash rental rate is for car group
    2. corporate rental agreement has applicable rental rate
    3. country has currency
    4. extras rate is for optional extra
    5. points rental rate is for car group
    6. points rental rate is for RTU
    7. points rental has renter
    8. rental has renter
    9. RTU has duration-based tariff item
    10. RTU has points rental rate
    11. tariff item is denominated in business currency
    12. tariff item is set for operating country

    Rental Problems

    1. bad experience has notification date-time
    2. bad experience is fault of driver
    3. bad experience occurs during rental
    4. rental is late
    5. rental is overdue
    6. rental car is in need of repair
    7. rental car is in need of service
    8. rental has drop-off branch
    9. rental incurs car exchange during rental
    10. rental incurs late return charge
    11. rental incurs location penalty charge
    12. rental has grace period
    13. rental has drop-off location
    14. rented car is recovered from non-EU-Rent location
    15. rented car is replaced by replacement car

    Rental Cars

    1. rental car has acquisition date
    2. rental car has country of registration
    3. rental car has odometer reading
    4. rental car has scheduled service
    5. rental car has service reading
    6. rental car is moved by car transfer
    7. service reading is miles
    8. rental car has vehicle identification number
    9. rental car has fuel level
    10. rental car is of car model
    11. rental car is of car group
    12. local area owns rental car
    13. rental car is stored at branch
    14. scheduled service has service date
    15. scheduled service has service depot

    Customers

    1. rental has additional driver
    2. renter is additional driver
    3. additional driver is authorized in rental
    4. corporate customer contracts for corporate rental agreement
    5. corporate renter is accredited by corporate customer
    6. corporate renter is authorized for corporate rental agreement
    7. corporate rental agreement has maximum rental duration
    8. driver is qualified
    9. driver has driver license
    10. loyalty club includes club member
    11. rental has driver
    12. renter is responsible for rental
    13. renter is club member
    14. driver is barred driver
    15. drop-off branch is return branch
    16. renter provides current contact details


    Graph No: 1

    Graph No: 2

    Graph No: 3

    Graph No: 4

    Graph No: 5

    Graph No: 6

    Graph No: 7

    Graph No: 8

    Graph No: 9

    Graph No: 10

    Graph No: 11



    eu-rent/facts.txt · Last modified: 2022/03/23 16:59 (external edit)